| Description |

| Schéma du circuit |

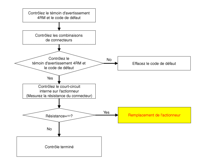
| Contrôle |
Si vous obtenez un code erreur associé au moteur hydraulique d'huile
(actionneur), contrôlez-le suivant le processus d'inspection.
|
| Procédure d'inspection du moteur d'huile hydraulique (actionneur) |

| DÉPOSE |
| 1. |
Déposez l'accouplement.
(Reportez-vous à Accouplement - "Dépose")
|
| 2. |
Maintenez la perpendicularité après la dépose de l'accouplement.
|
| 3. |
Déposez le moteur hydraulique (A) après avoir desserré les boulons avec
une clé hexagonale.
|
| INSTALLATION |
| 1. |
Avant l'installation, essuyer la surface avec un chiffon propre.
|
| 2. |
Contrôlez les joints toriques (A) du nouveau moteur hydraulique (actionneurs).
|
| 3. |
Serrez les boulons après l'installation du moteur hydraulique (actionneurs).
|
| 4. |
Essuyez l'huile avec un chiffon propre.
|
| 5. |
Installez l'accouplement.
(Reportez-vous à Accouplement - "Installation")
|
Accouplement de l'actionneur électro-hydraulique direct
Capteur de pressionINTERR. FEUX DE RECUL
Description et fonctionnement
Description
L'interrupteur des feux de recul est poussé par le coulissement de l'anneau
arrière lors de la sélection du bras et allume les feux de recul.
Spécifications
Spécifications
Élément
...
Sélection du mode 4WD (4 roues motrices)
AVERTISSEMENT
Si le témoin 4WD () reste allumé
sur le tableau de bord, il est possible que le système 4WD de votre véhicule ne
fonctionne pas correctement. Lorsque le témoin 4WD ()
s'allume, nous vous conseillons de faire réviser le véhicule dès que possible par
un concession ...